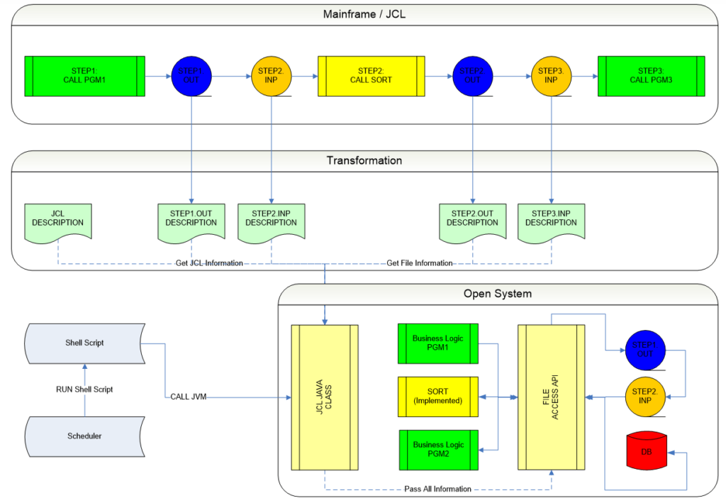
FreeSoft社のLiberatorWorkbenchツールは、メインフレームJCL言語をシェルスクリプト、Windowsスクリプト、プラットフォームに依存しないJava / XMLなどのオープンシステムソリューションに変換します。 ジョブ制御言語の主な機能がサポートされており、いくつかの重要なユーティリティに代わるものも提供しています。 変換された出力は簡単に保守管理することができます、ソリューションは最も先進的なJavaとXML技術を使います。 出力スクリプトは、サードパーティのスケジューリングツールで起動/管理できます。 JCLジョブ情報を必要に応じてユニバーサルフォーマット(XML)で保存すると、バッチ実行の柔軟性と移植性が得られます。この場合、Javaベースで実装されたバッチ処理は、ターゲット環境でバッチプロセスを実行します。